Django 35

Django 50문 50답

Questions Answer Django가 무엇인지 설명하시오 파이썬 기반으로 만들어진 무료 오픈소스 웹 프레임워크로, 기본적이고 반복적인 기능들이 미리 구현되어 있어 웹 애플리케이션 개발을 쉽고 빠르게 만들어준다. Django를 백엔드 스택으로 선정한 이유는 무엇입니까? 확장성과 유지보수에 용이하고, 내장된 기능들로 빠르게 개발할 수 있게 도와주며, 보안 기능 또한 내장되어 있다. Django에는 어떤 장점이 있습니까? MTV(Model-Template-View) 패턴으로 코드를 구성해 가독성과 유지보수성이 좋다. 자동화된 관리 기능으로 개발 시간을 단축시킬 수 있다. Django가 다른 Python 웹 프레임워크와 비교되는 특징이 있다면 무엇입니까? 미리 완성된 많은 기능들을 자동으로 제공해주며, ..

Django 2023.07.26

django signal pre_save

Django의 Signal은 특정 이벤트 발생시, 해당 이벤트에 연결된 함수들을 자동으로 호출해주는 기능. from django.db import models from django.db.models.signals import pre_save from django.dispatch import receiver from django.core.files.storage import default_storage class Community(models.Model): def validate_image(self): if self.size > 5*1024*1024: raise ValueError("이미지의 크기는 5MB 이하여야 합니다.") image = models.ImageField(upload_to="communi..

Django 2023.06.15

drf filter __ 언더스코어

Community > Category > Feed의 구조이다 class FeedCategoryListView(APIView): pagination_class = CustomPagination() # feed 카테고리 리스트 view def get(self, request, community_name, category_name): feed_list = Feed.objects.filter(category__community__title=community_name, category__category_name=category_name).order_by("-created_at") category__community_title이라는 표현은 실제로는 존재하지 않는 필터 조건이지만, Django에서는 필터링 시 관계된..

Django 2023.06.14

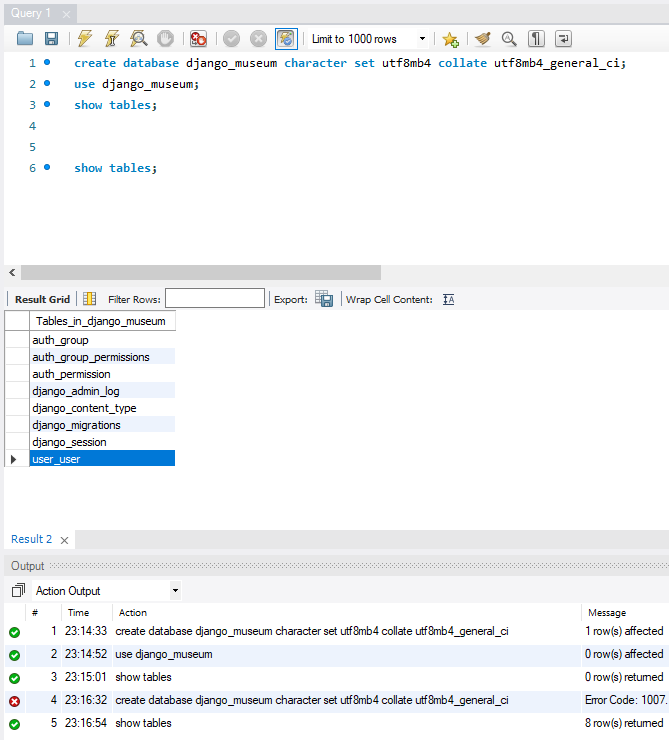
Django sqlite3 mysql로 변경하기

https://www.mysql.com/downloads/ MySQL :: MySQL Downloads MySQL Cluster CGE MySQL Cluster is a real-time open source transactional database designed for fast, always-on access to data under high throughput conditions. MySQL Cluster MySQL Cluster Manager Plus, everything in MySQL Enterprise Edition Learn More » C www.mysql.com Django에서 sqlite3 대신 mysql을 사용하는 이유 확장성 : 많은 양의 데이터를 처리할 수 있어 대규모 프로젝트에..

Django 2023.05.09

POETRY 가상환경 설정하기

window vscode terminal에 입력 curl -sSL https://install.python-poetry.org | python 터미널에 설치된 경로 복사 새로만들기 후 경로 추가 - 저장 poetry init : pyproject.toml 생성 poetry install : poetry.lock 생성 poetry shell : 가상환경 실행 poetry env list : 가상환경 실행 확인 >>> .venv (Activated) poetry add : 패키지 설치 poetry remove : 패키지 제거 poetry config virtualenvs.in-project true : 가상환경 생성 poetry config virtualenvs.path "./.venv" : 가상환경 경로 ..

Django 2023.04.24

파이썬 장고 실무 심화 5주차_테스트코드 TDD

테스트 코드 시간 낭비, 복잡도 증가, 허점을 보완하기 위해 작성한 코드들이 원하는 값을 내놓는지 확인하는 코드 테스트 주도 개발, TDD (Test-Driven Development) 먼저 자동화된 테스트 코드를 작성한 후 테스트를 통과하기 위한 코드를 개발하는 방식의 개발 방식 python manage.py test python manage.py test : 앱에서 작성한 하나의 test만 실행하고 싶을 때 from django.test import TestCase https://www.django-rest-framework.org/api-guide/testing/ Testing - Django REST framework www.django-rest-framework.org https://docs.d..

Django 2023.04.21

파이썬 장고 실무 심화 4주차_SerializerMethodField, StringRelatedField

How to manage static files pip install Pillow https://docs.djangoproject.com/en/4.2/howto/static-files/ Django The web framework for perfectionists with deadlines. docs.djangoproject.com Serializer의 커스텀 가능 articles > serializers.py: class ArticleSerializer(serializers.ModelSerializer): class Meta: model = Article fields = "__all__" class ArticleListSerializer(serializers.ModelSerializer): class ..

Django 2023.04.21